Codec

How To Install And Uninstall Codecs In Windows 10
To uninstall a codec, you must know how you installed it. For example, if you installed the K-Lite codec, you will remove it from Control Panel>Pro...
Comment détecter et installer les codecs audio et vidéo manquants dans Windows
Comment trouver et installer les codecs manquants? Comment installer le codec manquant pour Windows Media Player? Comment réparer les codecs manquants...
5 outils pour déterminer les codecs requis pour lire des films téléchargés
5 outils pour déterminer les codecs requis pour lire les films téléchargés MediaInfo. MediaInfo est l'un des meilleurs outils pour vous donner autant ...
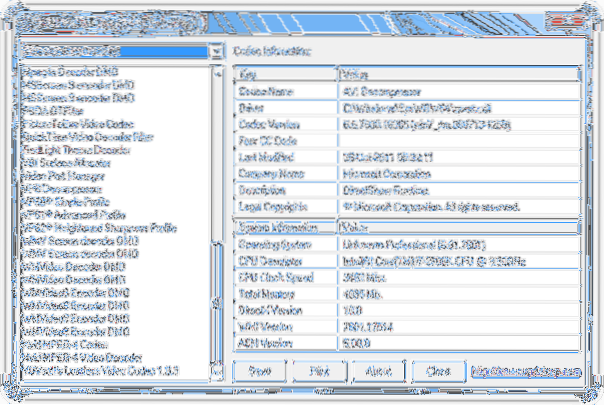
3 façons de vérifier les codecs audio et vidéo installés sur votre ordinateur
Aller à l'aide -> À propos de Windows Media Player, puis cliquez sur le lien Informations sur le support technique en bas. Cela ouvrira une page We...